ps:本次知识兔小编分享的是XYplorer 22中文破解版,附带有注册机以及详细的安装破解图文教程,软件所有功能已经全部完成破解,有需要的朋友们可千万不要错过了哦!

XYplorer 22中文破解版安装教程
1、下载解压得到XYplorer 22中文版安装包和注册机;
2、运行XYplorer_22.00_Install.exe安装,选择默认安装路径;

3、安装完成后,打开软件在“help”——“select language”中,选择语言为简体中文;

4、这时候软件还只能试用30天,接下来知识兔开始激活;

5、完成中文替换之后点击“帮助”,选择“解锁试用版本”;

6、打开注册机,点击“generate”生成注册码;

7、将信息填入对应位置,点击确认即可直接激活;

8、重新打开之后,XYplorer 22中文破解版已完成破解,所有功能都可以免费使用;

功能特色
1、64位预览现在,支持Office文件(MS Office,PDF,EML)的64位预览处理程序。无需配置,它就可以工作。
2、邮件预览
现在,您将获得电子邮件文件(EML和MSG)的WYSIWYG预览。无需配置,它就可以工作。
3、编译原声
编入贾斯汀汤斯厄尔的音乐。
4、按属性过滤
现在,您可以按数百个可用项目属性中的每个属性来过滤文件列表。例如,您只能显示具有特定长宽比的照片,或仅显示来自特定艺术家的MP3。
5、按长度过滤
现在,您可以按项目名称长度过滤文件列表。例如,您只能显示名称中字符数少于或等于12个的那些项,或者仅显示长度超过259个字符的项。
6、重点关注下一个选定的项目
现在,您可以为两个将焦点移至下一个或上一个选定项目的新命令中的每个命令分配一个键盘快捷键。在使鼠标休息的同时快速浏览当前选定的项目非常有用。
7、全名列选择
很难打短文件名吗?现在,您可以选择使用名称列的整个宽度作为单击目标。应该增加您的命中率。
8、随机播放文件
工具栏上有一个新的骰子形按钮。如果您同时感到幸运和无聊,可以使用它来随机播放图像,声音或视频集。
9、发最近的位置图钉
现在,当前路径引脚比其他引脚更胖。这样您就可以一目了然。

XYplorer使用说明
一、如何设置语言?1、点击帮助,如何点击选择语言,你也可以选择本地语言文件

2、这里有很多语言可以更换,根据自己的喜好可以选择,选择好了之后点击确定即可。

二、界面翻译工具使用
1、点击帮助,然后点击界面翻译工具

2、这里就可以进行翻译了

三、如何设置方框颜色?
1、点击收藏夹,然后点击设置方框颜色;

2、这里选择你喜欢的颜色,然后点击确定

3、然后看下效果

XYplorer 22新功能
1、在此处自动调整列大小。现在,您可以将列大小的自动调整限制为当前可见的行。这有两个优点:对于几英里之外的东西,您不会获得超宽的列,并且对于长列表来说速度要快得多。对于高级用户来说,这是一个新的小技巧。您将需要以下内容才能使其工作:
显示行号列(菜单视图 | 列 | 行号)。
确保配置 | 一般 | 自定义事件操作 | 双击行号标题设置为Autosize columns now。
如果现在按住 CTRL 键同时双击行号的列标题(标题:#),则列大小的自动调整仅限于当前可见的行。优势很明显:

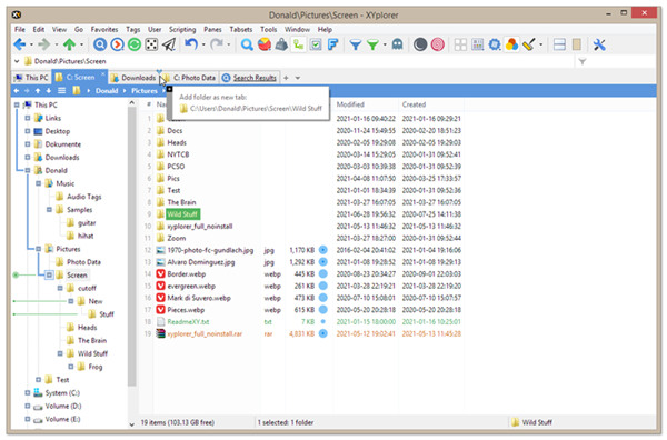
2、使用拖放添加选项卡。现在,您只需将文件夹拖放到选项卡栏的空白部分或两个选项卡之间的间隙,即可将文件夹转换为新选项卡。
要激活该功能,请检查以下内容:配置 | 选项卡和窗格 | 标签 | 通过在标签栏上拖放来添加标签
现在您可以将文件夹拖到选项卡栏的空白部分或两个选项卡之间的间隙:

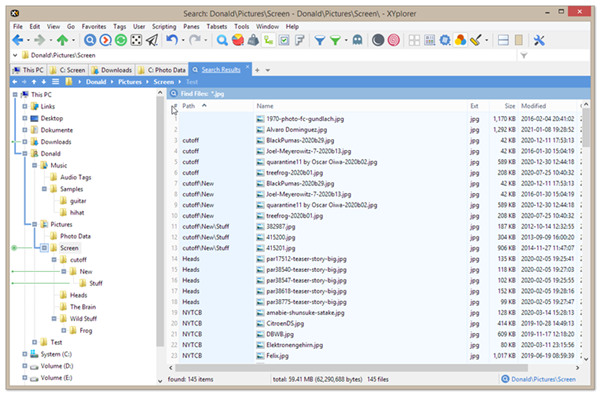
3、排序搜索结果。新的“始终以这种方式对搜索结果进行排序”选项可让您准确控制所有搜索结果最初的排序方式。支持排序列、排序方向,甚至二次排序。
您可以在“查找信息栏”的右键单击菜单中找到“始终以这种方式对搜索结果进行排序”的开关。要显示该栏,请确保勾选此项:配置 | 查找和过滤 | 查找文件和分支视图 | 查找文件 | 在列表中显示搜索信息。
根据您的需要对搜索结果进行排序,然后右键单击“查找信息栏”并启用新选项:

4、最大深度。现在您可以轻松缩小搜索递归深度。例如最大深度 2 表示:在当前位置和更深 2 层搜索。
打开信息面板 ( F12 ),选择查找文件选项卡,您将在名称和位置选项卡底部看到最大深度下拉列表。
让知识兔勾选最大深度复选框并选择深度 1:

5、列布局。现在,您只需单击一下即可加载预定义和自定义的列布局。例如,照片栏布局无需费力收集特殊栏,而是立即显示照片的拍摄日期、尺寸、纵横比、曝光时间、曝光补偿、光圈值、焦距、ISO 感光度和相机型号。全部。音频列布局为您分享长度、采样率、位深度、位率和通道。您可以根据您的特定需求调整列布局。
您将在工具栏中找到“列布局”按钮。如果没有,请通过工具 添加它| 自定义工具栏... (Ctrl+Shift+F9)。
现在,这是按钮可以为您做的事情,作为一个图片故事:

下载体验
