Toad for Oracle 2020软件最大的特点就是简单易用,访问速度快,可以帮助您简化工作流,减少代码缺陷,提高代码质量与性能且助力团队协作的开发人员工具。分享了图形化的用户界面,可以通过可视化来理解你的数据库环境,或是通过自动化和流畅的工作流程轻松满足你的使用,致力给你带来更好的使用体验感。除此之外,这款软件完美支持Oracle RAC和Exadata版本,支持在内部部署或在云中使用Oracle数据库,执行SQL开发和优化,检测和诊断数据库问题,自动执行管理任务等等,是广大开发人员的必备神器。

软件特色
1、自动化设计师自动执行复杂的重复性任务,例如架构比较,脚本执行,管理,报告等。
2、代码审查
确保一致的代码质量标准,以减少生产中的问题并提高代码的可维护性。
3、utPLSQL单元测试
在编码之前创建单元测试可确保一致的代码质量,更少的生产问题以及更容易的代码可维护性。
4、合作
与您的团队或整个开发组织共享标准,最佳实践,代码,脚本,工件等。
5、数据编辑
保护选定的实时显示给用户的数据,而无需更改应用程序。
6、数据库运行状况检查
通过可配置的检查确保所有Oracle数据库的运行状况。
7、探查器
对每行PL / SQL代码的执行时间进行计时,将数据存储在存储库中并以图形方式表示以显示性能瓶颈。

Toad for Oracle 2020破解版安装教程
1、下载并解压即可得到Toad for Oracle 2020安装包、激活码;
2、根据需要选择运行安装包,选择同意条款;

3、

4、选择需要安装的组件,建议全选;

5、选择软件安装位置后点next进行下一步;

6、等待安装完成,点击finish退出引导,打开软件即可免费使用;

7、以上就是Toad for Oracle 2020破解版安装教程,希望对你有所帮助;

Toad for Oracle 2020新功能
1、简化的数据库开发使用Toad Data Modeler以及内置的数据库浏览器,SQL编辑器,调试器和项目管理器来设计,构建,编辑,调试和管理项目。
2、代码质量保证
与团队成员合作,标准化代码格式,同时保留代码完整性,并通过随附的Team Coding和版本控制防止覆盖。

3、自动化的代码测试
自动创建和执行功能代码测试,以确保应用程序质量并使用Code Tester更快地交付质量代码。
4、自动化代码分析
使用行业最佳实践以及预定义和/或可自定义的规则集,通过可读性,正确性,程序结构,命名约定和可维护性,通过代码分析实现代码自动审查。

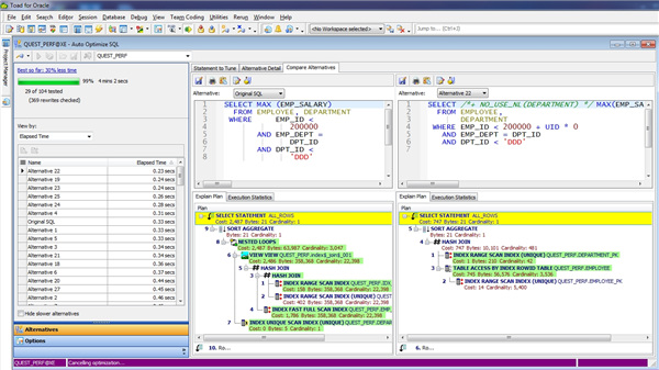
5、自动化性能优化
借助Spotlight数据库诊断功能精确定位数据库瓶颈,快速解决问题或验证SQL,PL / SQL和索引,从而通过唯一的自动化SQL调整工具集SQL Optimizer来确保高性能。
6、数据库性能测试
使用Benchmark Factory工具在生产前进行性能和可伸缩性测试以及行业标准基准测试,以确保所做的任何数据库更改都将在用户和事务负载下扩展。

7、数据库运行状况和稳定性
使用Toad DB Admin模块的数据库运行状况检查,评估数据库的运行状况并生成有关200多个方面的数据库性能,配置,架构和安全漏洞的报告。
特别说明
提取码:327r
下载体验
